![]()
本設定は、「管理者権限ユーザー」のみ設定可能です。
1.ログイン不可ユーザー情報表示
ログイン不可にしたユーザーの評価結果を[出力する/出力しない]の設定ができます。
(1)サイドメニューより[設定]をクリック、[システム設定]をクリックします。
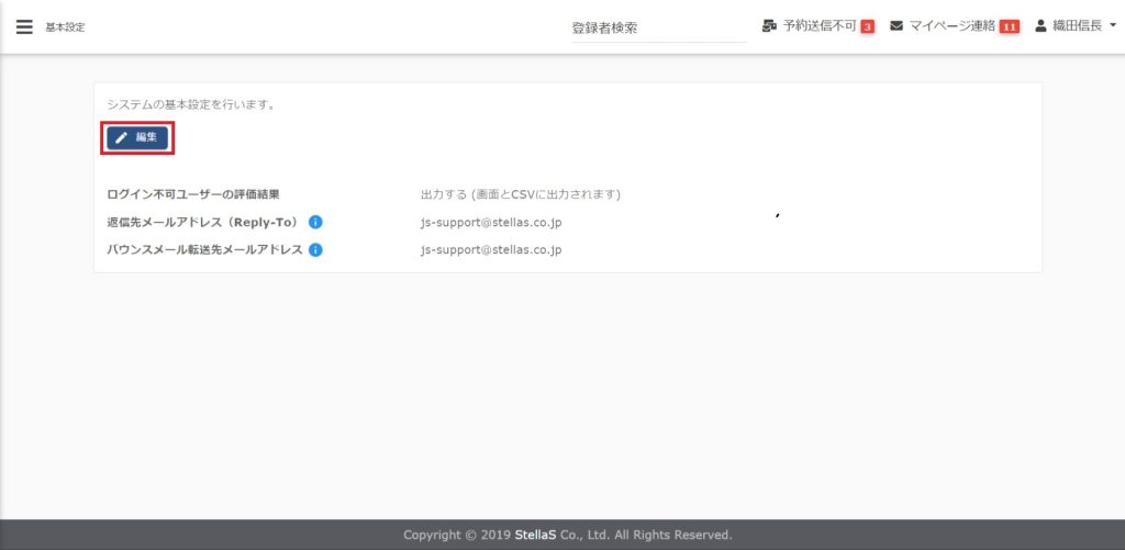
(2)『その他』の[基本設定]をクリックします。
(3)[編集]をクリックし、ログイン不可に設定をしたユーザーの評価情報を表示する・CSVダウンロードする場合は、「出力する(画面とCSVに出力されます)」を選択して[更新する]をクリックします。


(4)設定が完了しました。
2.返信先メールアドレス(Reply-To)
(5)JobSuite CAREERから送信したメールに対し受信者が返信する際の、「To」の宛先メールアドレスを入力して[更新する]をクリックします。

![]()
設定の際、必ず設定画面の注釈をご確認ください。

(6)設定が完了しました。
3.バウンスメール転送先メールアドレス
(7)JobSuite CAREERから送信したメールがエラーになった際の、バウンスメール(エラーメール)の転送先メールアドレスを入力して[更新する]をクリックします。

![]()
設定の際、必ず設定画面の注釈をご確認ください。

(8)設定が完了しました。